TempusParser & Plotter
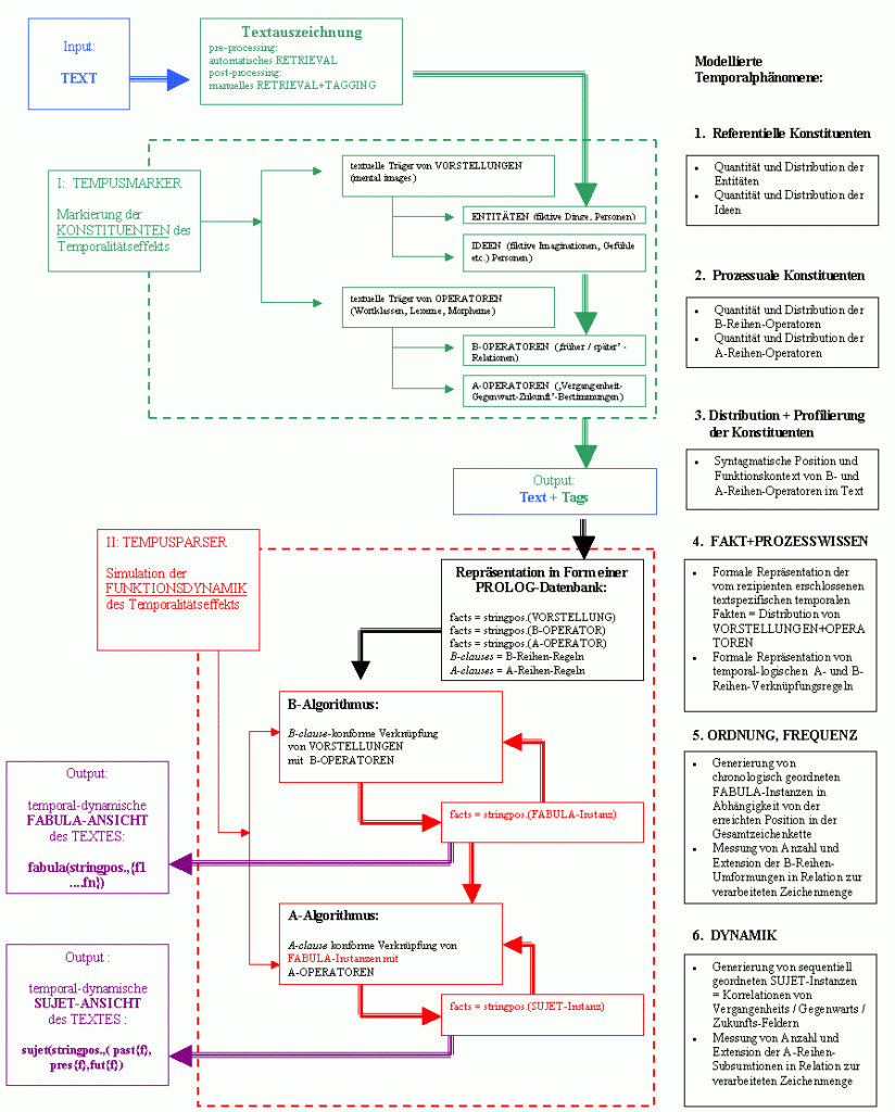
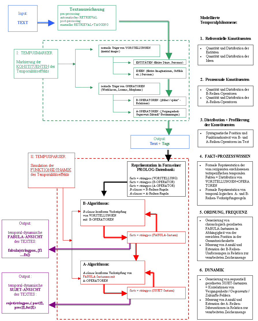
Die folgende Graphik gibt eine schematische Darstellung der computergestützten Modellierung von Temporalität, die unser Projekt beabsichtigt hat.
Die deskriptiven Kategorien unseres Modells basieren auf dem zeitphilosophischen Ansatz von McTaggart. Wesentlich ist dabei die Unterscheidung zwischen
- ‘B-Relationen’ ( = relationale Positionierung von Ereignissen im physikalischen Kontinuum ‘vorher-nachher’) und
- ‘A-Bestimmungen’ ( = perceptionsbasierte dynamische Determinationen der chronologischen Position von ereignissen im Kontinuum ‘Vergangenheit/Gegenwart/Zukunft’ der Wahrnehmung und Kognition.
Im Rahmen unseres Ansatzes verstehen wir unter ‘Ereignis’ eine materiale oder ideelle Entität, deren Existenz innerhalb der repräsentierten Welt durch eine Proposition lexematisch ausgedrückt wird – also durch Worte, die Dinge, Personen, Vorgänge, Vorstellungen etc. beschreiben, die in dieser Welt als (faktisch oder hypothetisch) gegeben behauptet werden. ‘Ereignisse’ sind so gesehen ‘Wahrnehmungsereignisse’.
Visualisierung des Output im sog. TempusPlotter
Ursprünglich haben wir uns bei den Überlegungen zur Visualisierung des Output der Prozesse, in denen von einem Leser Zeitinformationen verarbeitet werden, an dem sog. “rock face model of time experience” orientiert (siehe dazu meinen Artikel Tagging Time in Prolog.)
Dieser Visualisierungsansatz erwies sich jedoch als ungeeignet, um die Eigenart der Verarbeitung textuell repräsentierter Zeitinformation darzustellen, wie sie insbesondere in Ereigniserzählungen gegeben werden.
Özgür Öczep hat daher in einem zweiten Anlauf eine flash demo eines revidierten Modells programmiert, den TempusPlotter. Der vom Rezipienten verarbeitete Text ist in der sog. ‘Main Text’ Box enthalten. Das Ergebnis des Verarbeitungsprozess ist eine laufende Repositionierung der sog. ‘Event blocks’. Deren horizontale Anordnung repräsentiert McTaggarts A-line (past / present / future); in der vertikalen Dimension dagegen wird die B-line (before / after) abgebildet.
Diese Flash Demonstration des TempusPlotter steht hier zum Download bereit.
- extrahieren Sie alle Dateien des Archivs in ein Verzeichnis
- starten Sie TempEffektOO.swf
Sie benötigen ein Windows-Geräten mit Flash. Zum Testen müssen Sie in Ihrem Browser möglicherweise geblockte Skripte aktivieren.



